新浪新闻

视频号投流软件大揭秘,海豚智投功能及报价

关注

近年来微信视频号虽然入局短视频、直播领域较短,但凭借其强大的流量支撑和社交属性加码,上线两年多日活就突破了4.5亿。

你可以不打开抖音、快手,但你不能不打开微信。由于微信的强社交属性和生态内互联互通的特性,布局视频号无疑是打造商业闭环化的最佳选择,没有之一。

虽然商家可以通过加热工具自己投放加热计划,但是90%的商家都存在使用不畅的情况。比如手机端投放入口藏得较深、页面操作起来不方便、数据分析不够全面等等。除了在手机端有投放工具外,现阶段视频号已经开放PC端加热平台,但是有一些投放需求没有被满足,导致投放效率低等问题。为了能提高效率大家现在都在用投流软件,而且现在也是各种投流软件也是眼花缭乱,今天就给大家分析一下投流软件。

下图为当下各平台价格对比 拿走不谢

由此可见 ,海豚智投价格最低,适合新人入手。

市面上确实有很多视频号加热投放工具,但用户往往希望找到一个既实用又性价比高的,目前海豚智投为新用户提供了免费试用的机会,可以先了解一下我们平台服务与功能,如果感兴趣的话,不妨试试看~

1)首页数据展示

做好视频号带货,复盘必不可少。对于有复盘需求的卖家来说,海豚智投【数据大屏】功能能提供多方位的展示。从营收、订单数、消耗、投放ROI、计划数、视频数等维度统计,支持不同时段统计。

首页可通过时间的筛选看到绑定后的短视频、直播间投流数据概况、账号数据统计等;还可看到该管理员账号授权的视频号和子账号数;

2)计划快捷支付

计划创建成功后,直接进行扫描支付操作。同时支持跳过某个投手号的计划,或者跳过某条支付订单。

单个计划支付成功后,自动切换下一个计划支付二维码。(可以配合模拟点击做自动支付,可以联系客服 索取)

3)批量投放订单

[ 批量投放 ]

投放效率高,支持批量投放订单,单笔投放最高支持500+批量订单创建。

手动重复建计划确实是个繁琐的任务,尤其是每天都需要建几十笔的时候。纯人工操作确实会让人感到累。

海豚智投的批量投放功能可以解决这个问题。你只需要设置一次投放参数,然后选择要投放的多个视频,就可以一键批量投放了。它还支持立即投放和定时投放,非常灵活,可以满足你的各种需求。

4)爆单提醒

[ 售后 ]

服务专业可靠,专业流量顾问1v1服务,最快1分钟开启视频加热

5)全流程实时数据监测,支持智能停投、复投

① 24小时实时监测短视频/直播数据,及时把控投放效果

② 支持智能投放,订单亏损关停,降低企业亏损分享;高产订单复投,优化费效比

关停策略:可根据空耗值、商品点击成本、未消耗时长、消耗金额、成交ROI、成交订单数等多个维度进行设置智能自动关停策略。同时系统支持“并且/或者”两个关系进行自定义组合创建策略。

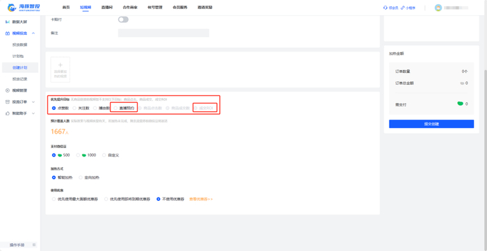
投放目标除原有的点赞数、播放数、关注数、商品点击、商品成交,新增商品"成交ROI和直播预约"的加热方式。

加热方式可以选择“智能加热”;或者选择“定向加热”(定向加热可从粉丝群体、性别、设备、地区、年龄、兴趣、使用他人肖像权等维度来选择投放。)

输入搜索视频账号,来进行添加创建加热计划。

加载中...