【科研速递】河海大学青年学者在粒子有限元法大变形数值模拟研究方面取得新进展
河海大学
原标题:【科研速递】河海大学青年学者在粒子有限元法大变形数值模拟研究方面取得新进展
来源:河海大学
岩土工程大变形问题(如滑坡、泥石流、静力触探试验、打桩等)是岩土工程理论和实践中一直以来的难点问题。近日,河海大学力学与材料学院袁维海副研究员以“Particle finite element method implementation for large deformation analysis using Abaqus”为题在岩土工程领域知名期刊Acta Geotechnica发表最新研究成果。该研究通过对Abaqus进行二次开发实现了粒子有限元法(PFEM)这一大变形数值分析手段,弥补了传统商业软件中大变形分析功能的不足,为岩土工程大变形分析提供了简易的计算工具,拓展了岩土工程大变形分析的新途径,有利于PFEM方法的推广应用。
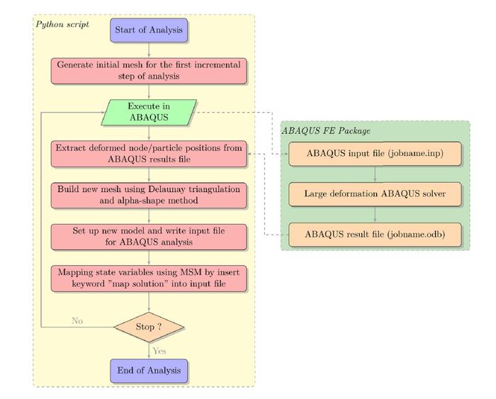
图1 粒子有限元法(PFEM)计算流程粒子有限元法将有限元网格中的节点视为自由粒子,根据分析步的位移增量更新粒子的位置,并通过周期性的计算域重新识别和网格重新剖分,解决传统有限元法存在的网格扭曲问题,能有效的实现岩土大变形数值模拟。研究采用Abaqus的内置函数进行常规增量FEM分析,并使用mesh-to-mesh mapping方法实现场变量的映射,使用单个Python脚本就能实现PFEM数值模拟,显著减少了编码工作量,为PFEM在岩土工程中的推广应用奠定了基础。
图1 粒子有限元法(PFEM)计算流程粒子有限元法将有限元网格中的节点视为自由粒子,根据分析步的位移增量更新粒子的位置,并通过周期性的计算域重新识别和网格重新剖分,解决传统有限元法存在的网格扭曲问题,能有效的实现岩土大变形数值模拟。研究采用Abaqus的内置函数进行常规增量FEM分析,并使用mesh-to-mesh mapping方法实现场变量的映射,使用单个Python脚本就能实现PFEM数值模拟,显著减少了编码工作量,为PFEM在岩土工程中的推广应用奠定了基础。
图2 粒子有限元法(PFEM)在Abaqus中实现
研究通过分析弹性悬臂梁弯曲,刚性基础贯入试验、T-bar贯入试验以及海床-管线相互作用等问题,验证了该方法的准确性与稳定性。结果表明,研究所提出的Abaqus-PFEM方法能够很好解决岩土大变形及土-结构相互作用问题。
Abaqus-PFEM方法结合了PFEM处理大变形问题的能力及Abaqus软件强大的有限元求解和前后处理功能。该方法具有计算精度和计算效率高、应力结果光滑、处理接触非线性和材料非线性简洁等优点,为解决岩土工程大变形问题提供了新的思路和方法。
图3 弹性悬臂梁弯曲模拟结果
图3 弹性悬臂梁弯曲模拟结果图4 刚性基础贯入模拟结果
图5 T-bar贯入模拟结果
图6 海床-管线相互作用模拟结果论文研究工作由国家重点研发计划项目和国家自然科学基金项目等提供经费支持。该论文于2021年7月入选ESI高被引论文。
论文链接:
Yuan W.-H., Wang H.-C., Zhang W., Dai B.-B., Liu K., Wang Y., Particle finite element method implementation for large deformation analysis using Abaqus. Acta Geotechnica, 2021, 16(8): 2449–2462.
https://link.springer.com/article/10.1007/s11440-020-01124-2